Skip to main content

Altair® Knowledge Studio®

Advanced Machine Learning and Artificial Intelligence

Data scientists and business analysts use Altair to generate actionable insight from their data. Knowledge Studio is a market-leading easy to use machine learning and predictive analytics solution that rapidly visualizes data as it quickly generates explainable results - without requiring a single line of code.

A recognized analytics leader, Knowledge Studio brings transparency and automation to machine learning with features such as AutoML and Explainable AI without restricting how models are configured and tuned, giving you control over model building.

Why Knowledge Studio?

Designed for complete Predictive analytics solutions.

Designed for All Skill Sets

Knowledge Studio is designed to enable collaboration across the business. Data scientists and business analysts can complete complex projects in minutes or hours, not weeks or months. Results are easily understood and explained.

Built to provide Predictive analytics solutions to business problems.

Built to Solve Business Problems

Knowledge Studio is a perfect fit to help manage credit and fraud risk, marketing analytics, product lifecycle design, customer loyalty programs, and supply chains. From healthcare to financial services, telecommunications to product warranty claims, Knowledge Studio enables analytics teams to gain useful, actionable insight from their data.

Meet High Demands of Machine learning and Predictive Analytics.

Meets High Demands of Data Science and Machine Learning

The ease of use and automation of steps of the modeling process enable data scientists to efficiently develop more machine learning models faster than coding or using other tools.

Key Features

No Code Machine Learning Modeling

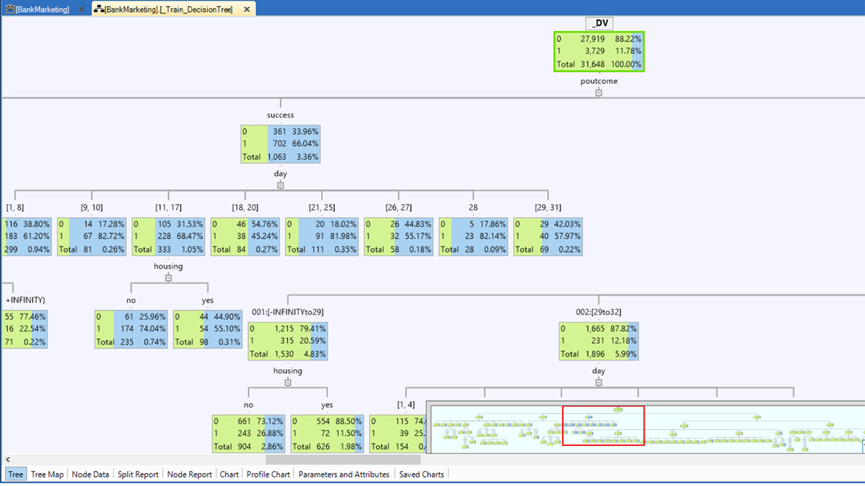
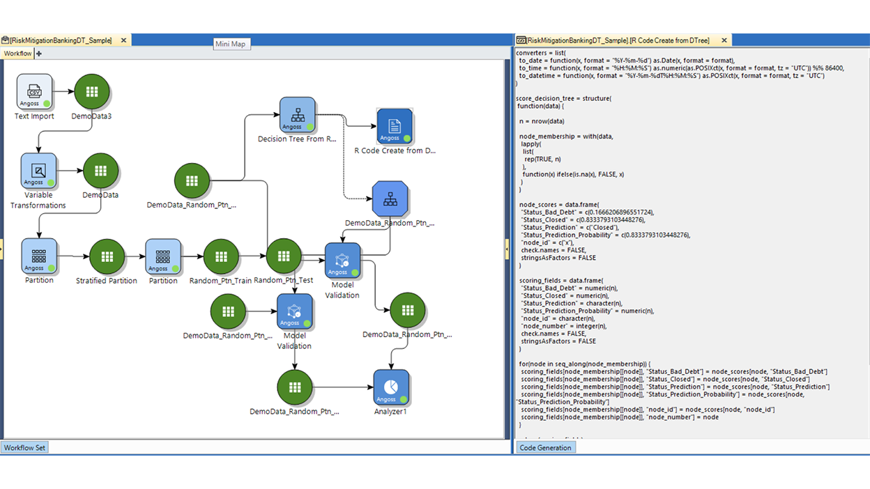
An interactive and intuitive interface allows users of different skill sets to quickly connect to a wide range of data sources, transform disparate data formats into usable datasets, and generate insights by using a wide range of modeling techniques and algorithms, from decision trees to regression models to deep learning (neural networks).

Transparent, Explainable AI

Details about how a model is configured and what the model’s output means is shown using Explainable AI. Along with AutoML Knowledge Studio’s approach towards responsible AI means all users of a model’s output can be confident in making decisions, knowing how and why a prediction was made.

Predictive Analytics to Prescriptive Analytics

Knowledge Studio’s patented Strategy Trees combines your knowledge of the business with predictive modeling results, allowing you to prescribe treatments to different segments of your customer bases. Optimize strategies and campaigns by scoring the impact of controllable change to multiple scenarios. Maximize the ROI you are looking for as you drive towards new business opportunities.